お役立ち情報
SCROLL DOWN

困ったときは

朝起きたらリンゴループになっていた!なぜ?対処法は? | スマホスピタル

%e5%86%99%e7%9c%9f-2021-05-20-18-31-22

リンゴループとは?

リンゴループとは何か?

端的に言えば、お使いのiPhoneで、
「リンゴのマークが点いたり消えたりを繰り返す症状」
の事を言います。

修理のご相談の中に、
「朝目が覚めたらiPhoneが使えなくなっていた」
そんなご相談を頂く事があります。

使えなくなったその具体的な症状は、
電源が付いたり消えたりして、
端末が起動できない、といったもの。

電源が入り、リンゴのマークが画面に表示される物の、
少しして電源が落ちて画面も真っ暗になり、
そしてまたリンゴのマークがついて…。

そんな状態が繰り返される症状を、
通称「リンゴループ」と呼びます。

ここでは、リンゴのマークがループし続けて、
端末が起動しなくなり、使用できなくて困った。
そんな時の原因や対処方法をご紹介いたします。

 

突然リンゴループになったのはなぜ?

それではまず、どんな時にリンゴループになったのか?
その発生の原因は様々です。

人によっては、先程挙げたように、
「朝起きたらリンゴループになっていた」
この様なケースが一番多いきっかけです。

その他にどんなきっかけがあるのかと言うと、
「突然電源が落ちて、それ以降リンゴループになった」
何て事を言われる方もいらっしゃいます。

あとは、端末を落としてしまい、
「ガラスが割れてリンゴループを繰り返している」
等が、きっかけとして伺う内容です。

以上のきっかけにより、
リンゴループになる原因は、
それぞれ下記になります。

原因① iOSの不具合
原因② 端末の容量不足
原因③ 部品の故障

それではこれらの原因がどうして起こってしまうのか?
不具合が起こる理由をご説明します。

 

原因① iOSの不具合

原因の一つ目は、iOSに不具合が出てしまった場合です。
iOSで不具合が出るとはどういう事でしょうか?

まず、そもそもiOSとは何なのか?

iOS = iPhone用のOS(オペレーションシステム)の事です。

OSとは、端末を動かすために必要なシステムで、
人が操作した内容を、アプリ等に伝える機能を持ちます。
パソコンで言えば「Windows」等が有名ですね。

このiOSが何らかの不具合で正常に動かなくなり、
端末が操作できない症状や、リンゴループになる事があります。

このiOSの「何らかの不具合」が出てしまう原因とは、
「アップデートを失敗した時」にリンゴループになってしまうという事なのです。

アップデートの失敗でリンゴループになる経緯

では、どのような理由で、アップデートが失敗してしまうのでしょうか?

一つは、アップデートが何らかの理由で中断された場合、
もう一つ考えられることとしては、
アップデートは完了したが、
ダウンロードしたデータが破損しており正常に動かなくなった場合、
等が考えられます。

アップデートが中断した理由とは?

どうしてアップデートが中断し失敗したのでしょうか?

その原因は様々ですが、外部的な要因としては、
ケーブルが外れた、通信が途切れた、電源が落ちた等が挙げられます。

ケーブルはiTunesに接続して放置していたら、
足を引っかけて外れてしまった、
なんてお話を伺います。

通信が途切れた場合も決して多くはありませんが、
データダウンロード中だったところに、
Wi-fi通信が途切れてしまい、
iOSの更新ができなくなった等が挙げられます。

電源が落ちる等は、バッテリーの不具合等が挙げられますが、
長い期間使用している端末では、
バッテリーが劣化した状態で通信やiOSの更新を行うと、
電力を多く消費してしまい、充電ケーブルに接続していなかったことで、
残量が0になり電源が落ちた、なんてことも出てきます。

iOSの自動アップデートをONにしていると、
Wi-fi環境課で充電残量が一定以上あれば、
夜間寝ている間等で自動でiOSの更新を実施してくれることがあります。

そんな自動アップデートが失敗したことで、
朝起きたらリンゴループになっていた
そんな方が多いようです。

加え、自動アップデートが失敗する原因に、
端末の空き容量が不足していた何てこともあります。
iOSの更新の為にデータをダウンロードしますが、
容量不足で一時中断、しかし本来であれば、
そのまま通常のホーム画面に戻るはずが、
リンゴループになるようなケースもあるようです。

 

 

原因② 端末の容量不足

リンゴループが起こる原因として、
内部的な要因、つまり、端末の空き容量が不足した場合に
リンゴループが発生するケースがあります。

原因①で前述したように、アップデートの際に起こる事もありますが、
中には自動アップデートをオフにしている、
アップデートは一切していないのに突然リンゴループになった、
そんなお話を伺うことがあります。

では、アップデートが関係しない状況で、
どの様な状態の端末がリンゴループになるのでしょうか?

それは、「写真・動画等で容量がいっぱいです」等のエラーが出る時に多いのです。
その状態で、写真を撮影しようとしても、
容量不足の為、それ以上撮影を実行することは出来ません。
データを保存できる器の大きさは決まっているからです。

しかし、写真以外にも、データ容量を必要とするものがあります。
それは普段使用しているゲームや仕事効率化等の様々なアプリです。

各アプリを起動していなくとも、
色々なアプリがデータを取り込もうとすることがあります。

バックグラウンドでアプリの更新が当たった、
ゲーム等の通信で不具合が起こった等、
取り込んだデータ量が保存できる器の容量からあふれてしまい、
空き容量がなくなってシステムが正常に動作しなくなる、
つまりリンゴループになる事が出てくるのです。

 

原因③ 部品の故障

原因①と原因②は、結局のところソフトウェアの不具合が原因で起こりますが、
ハードウェア、つまりiPhone端末の部品の不具合で、
リンゴループが発生する事もあります。

端末を落としてしまい、画面部品等が故障したことで、
なぜリンゴループが発生するのか?

iPhoneの端末は起動時、
iOSがその端末が正常に動作できる環境であるかどうか、
各部品のチェックを行っています。

しかし、部品の故障により、画面部品が動かせない、
バッテリーから必要な電力が供給されていない等、
部品に不具合があると、システム(iOS)がエラーを感知し、
一度電源を切ってゼロからやり直そうとします。

これらのチェックとエラーが繰り返されてしまい、
端末が起動できなくなる事で、
リンゴループが起こる事があるのです。

 

 

リンゴループを改善する方法

①iOSのアップデートをやり直す
②端末の初期化
③部品の交換修理

 

【アップデート・初期化を行う前に】

リンゴループに陥ってしまった際、

原因がiOSのアップデート失敗によるものであれば、
その復旧作業には「リカバリーモード」を使用します。

ではリカバリーモードとは一体何なのでしょうか?

リカバリーモードとは、iOSの機能の一つで、
iPhoneを強制的に初期化(工場出荷状態)するための機能です。

リンゴループの様に、iOSが正常に動作しなくなった際、
この機能を使用することで、
iOSの更新をやり直すことが出来ます。

リカバリーモードの実施方法

リンゴループになった端末をリカバリーモードに切り替えるためには、
各端末のボタンを操作することで切り替えが可能です。

端末の種類によってその方法は異なります。

〇iPhone8以降
1.「音量を上げる」ボタンを押し、すぐに手を離します
2.「音量を下げる」ボタンを押し、すぐに手を離します
3.「電源ボタン(スリープボタン)」を押すと、一度電源が切れて画面が真っ暗になります
4.電源が入り、Appleのマークが出てきますが、手を離さずボタンを押し続けます
5.画面が切り替わり、パソコンの画像とケーブルへ接続するような画像が表示されれば切り替え完了です

〇iPhone7
1.「音量を下げる」ボタンと「スリープボタン(電源ボタン)」を同時に押し続けます
2.一度電源が落ちて画面がまっくらになりますが、手は離さず押し続けます
3.電源が入り、Appleのマークが出てくるのでそのまま押し続けます
4.画面が切り替わったら手を離します

〇iPhone6S以前
1.「スリープボタン(電源ボタン)」と「スリープボタン(電源ボタン)」を同時に押し続けます
2.一度電源が落ちて画面がまっくらになりますが、手は離さず押し続けます
3.電源が入り、Appleのマークが出てくるのでそのまま押し続けます
4.画面が切り替わったら手を離します

それぞれの端末で、画面が切り替わったらモード変更は完了です。
端末のモード変更後は、iTunesに接続してリカバリーを実施します。

 

①iOSのアップデートをやり直す

リカバリー実施のための端末準備が整いましたので、
改めてiTunesを使用してiOSのアップデートやり直しを行います。

前述した手順で各端末を操作すると、
端末の画面にiTunesに接続するように促す映像が表示され、
リカバリーモードに変更されます。

%e7%ab%af%e6%9c%ab%e5%81%b4%e2%91%a0

パソコンでiTunesを起動し、
リカバリーモードに変更した端末を、
USBケーブルで接続します。

iTunesとの接続ができると、
パソコンにウィンドウが表示されます。

%e2%91%a0

iPhoneに問題がある為、
iOSのアップデートを行うか、
端末を復元(初期化)するかを確認されますので、
iOSをやり直す場合は、「アップデート」を選びます。

%e2%91%a1

アップデートを選ぶと再度ウィンドウが表示され、
このアップデートで改善しない場合に、
初期化する必要がある事の告知がされます。

ここはその案内のみなので、
先程と同様に「アップデート」を再度選びます。

%e2%91%a2

アップデートを選ぶと、
更に確認のウィンドウが表示されますので、
「次へ」を選びます。

%e2%91%a3

アップデート実施における内容の同意確認のウィンドウが出ます。
「同意する」を選びアップデートを実行します。

%e2%91%a4

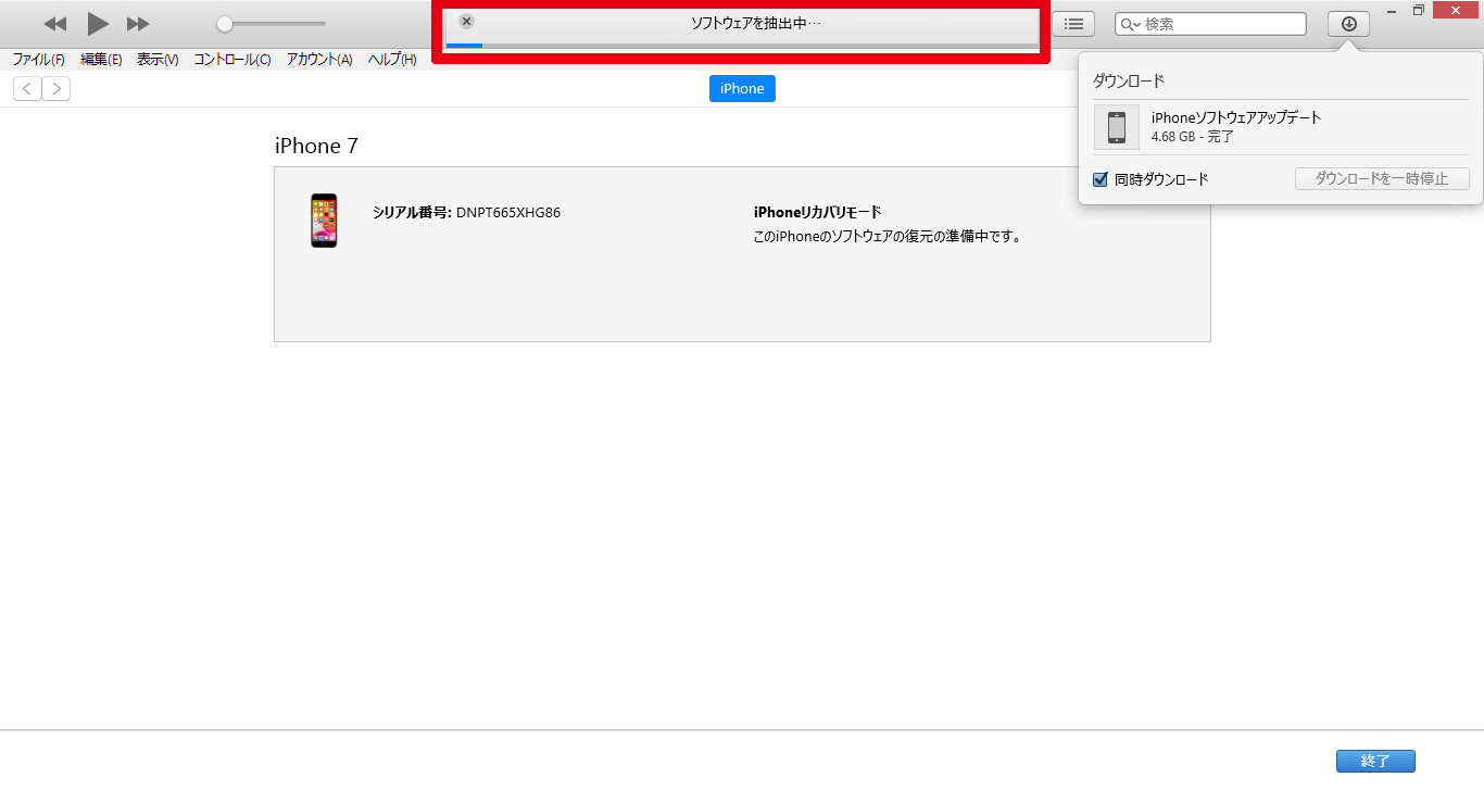
同意後は、まずアップデート用のデータダウンロードが開始されます。
ダウンロード状況は、画面右上の↓のアイコンをクリックすると、
詳細が表示されます。

%e2%91%a5

詳細として、ダウンロード容量と、
ダウンロード完了までの時間が表示されますので、
暫くそのまま待ちます。

%e2%91%a6

ダウンロードが終わると、容量・時間の箇所が、
「完了」の文字に変わり、
iOSの更新が開始します。

画面上部中央に、進捗を示すバーが表示され、
進行状況に応じて青いバーが伸びていきます。

%e2%91%a7

暫く待った後、iTunesからiPhoneに、
更新用のデータがインストールされれば、
iPhone側の画面、Appleマークの下に
データの更新状況を示すバーが表示されるので、
更新が完了するまでしばらく待ちます。

%e7%ab%af%e6%9c%ab%e5%81%b4%e2%91%a1

更新が正常に完了すると、
画面が切り替わります。

%e7%ab%af%e6%9c%ab%e5%81%b4%e2%91%a2

iOSのアップデートが正常に完了できれば、
いつものホーム画面になり、
端末を操作することが出来るようになります。

 

②端末の初期化

iOSの更新を行ってもエラーが出てしまい、
リンゴループが解消されないケースもあります。

原因は様々ですが、改善するには初期化が必要な場合があります。
初期化を行うと、端末からはデータが削除されてしまうため、
事前にバックアップを取ってあることが必要となります。

もし、バックアップを取っていなかった場合、
その端末は、またゼロから使う事となりますので、
連絡先や写真等は全て無くなってしまう作業です。

バックアップがある方、または、
データが無くなってでも、端末を使用できる状態にしたい、
そのような際に、この初期化を行ってください。

しかし、作業内容としては、前述のiOSの更新と殆ど変わりありません。

まずはiPhoneをリカバリーモードに変更し、
iTunesに接続する作業は同様です。

iPhoneの接続を行うと、
パソコン画面上にウィンドウが表示されます。

a

iOSの更新の場合には、表示されるウィンドウで選べる項目が、

「キャンセル」「アップデート」「復元」

の3種類でしたが、初期化が必要な状態の端末では、

「復元」「キャンセル」

のみとなっています。
この「復元」を選ぶことが、端末を「初期化」する作業です。

a%e2%91%a0

今回は端末の初期化を進めていきますので、
「復元」を選びます。

a%e2%91%a1

復元は工場出荷状態にする作業の為、
データが無くなる旨の確認のウィンドウが表示されます。
それを了承した上で「復元とアップデート」をクリックします。

a%e2%91%a2

初期化が開始されると、先程のiOS更新と同様に、
データのダウンロードが開始され、
ダウンロードが完了すれば、
iPhoneにiOSのデータがインストールされます。

画面上部の青いバーが伸びていきますので、
インストール完了までしばらく待ちます。

a%e2%91%a3

インストール完了後、端末の初期化作業が開始されます。
先程のiOS更新と同様に、端末にAppleのマークと、
作業進捗状況を示すバーが表示されますので、
こちらの完了まで待ちます。

%e7%ab%af%e6%9c%ab%e5%81%b4%e2%91%a3

初期化が完了すると、端末の画面が切り替わり、
端末購入当初と同様に、
最初の設定を求める画面が表示されます。

事前に取っていたバックアップデータがあれば、
iTunesやiCloudから復元を選ぶことで、
以前のデータを端末に戻すことが出来ます。

もしバックアップデータが無ければ、
「データを転送しない」を選び、
ゼロから設定を行います。

一通りの設定が完了すれば、
ホーム画面が表示され、
端末を使用することが出来るようになります。

 

 

③部品の交換修理

リンゴループが発生する原因が、
ソフトウェアに原因がある場合は、
ここまでの手順で改善することが出来ます。

しかし、ハードウェアに原因がある場合、
その故障した部品の交換修理が必要となります。

どの部品に問題があるのかは、
実際に部品を交換してみなければ分からないケースもありますので、
もし、iOSの更新や、端末の初期化を行っても改善できない場合は、
一度店頭まで端末をお持ちください。

各部品を確認し、必要な部品交換を行う事で、
端末が正常に起動できるかもしれません。

 

 

最後に

今回は突然リンゴループになった際の、
原因とその対処法方法についてご紹介いたしました。

アップデートの不具合や、部品の故障等、
突然起こってしまう場合には予防する事も出来ませんが、
端末の容量の問題であれば、事前にできる対策もあります。

容量不足でリンゴループにならないように、
普段からデータを整理しておく事、
万が一の状況を考えて、
事前にしっかりとバックアップを取っておくことが、
とても重要ですね。

万が一リンゴループになってしまった場合、
最悪初期化してしまっても、
データさえ残っていれば、データを復元する事で、
これまで通り使用することもできますので安心ですね。

もし、リンゴループになってしまい、
その解消方法として、
リカバリーや部品交換修理でも改善できなければ、
データをあきらめなければならなくなることもでてきます。

そんなことにならない様に、
普段からデータの空き容量は確保しておく、
いざという時の為に、バックアップも取っておく等、
しっかりと備えておきましょう。

CONTACT

CONTACT

お気軽にお問い合わせください

ご使用中のスマホの故障・水没・再起動の繰り返しなど、不具合に関するご質問やスタッフ募集、フランチャイズ加盟店募集、法人契約についてなどお気軽にお問合せください。確認次第、メールでご返信させていただきます。